I am using Umbraco 7.4.3, and I have a performance problem with my site. I have created a startpage, a news overview page and about 5000 articles. I have slow loading times when I visit the site, over a minute loading time. The startpage is fast after the first attempt, but the overview page is still really slow. The news overview page is not interracting with the 5000 childnodes (articles), it does not have any content at all. I do not understand why it is so slow despite no content at all.
*Edit * it is not inside the Umbraco CMS that is slow, it is when i visit my site at localhost/news-overview/
Is there anything I could do to increase the response time, other than cutting down the amount of articles? If not, how many nodes/articles can I have on my site with reasonable response times?
My view page, Article.chtml, has a small razor script with a foreach loop
foreach (var news in CurrentPage.Children(ArticleDocType))
{
// create a link to each child node
}
but it is in a comment. I have some standard @using, @inherit, a layout line and a div tag in my Article.chtml file. Does this clear things up a bit?
Are you using smart blog package for news section or doing it manually by looping things. smart blog is also a good option for news and blogs. and if your page is loading slow due to images, css and script you can go with gZip compression.
I am not using the smart blog package, although I might start use it now that I know it exists. I was doing a manual loop for every child node of news overview. I had only a small amount of nodes in the begining but I wanted to do a stress test with alot of nodes and content. I have not got alot of CSS styling or scripts on my site and I have not begun uploading images in the articles, yet. I will do that in the future if my current performance problem gets solved.
I made sure that my news overview page does absolutely not loop through anything at this moment. Despite this, it is very slow to load, which is wierd to me. I was going to use pagination since listing thousands of links on one page does not make sense and is cluttering. The only thing I have on my news overview page is this:
I ran the site in IE, Firefox and Chrome. It is the same problem in every browser, news overview is slow to load, the startpage is slow the first time, after that it is fast, caching I guess. My hello world page with no template has a load time of about 2 seconds. Regarding SQL profiler, I have no idea how to interpret the data and I can not post anything here, out of privacy principles
It is still as slow as before, and the log file does not have anything that stands out to me atleast. Dunno if there is anything relevant here:
2016-05-12 11:01:14,583 [P10796/D2/T1] INFO Umbraco.Core.CoreBootManager - Umbraco 7.4.3 application starting on DESKTOP-5UO8N9H
2016-05-12 11:01:14,628 [P10796/D2/T1] INFO Umbraco.Core.PluginManager - Determining hash of code files on disk
2016-05-12 11:01:14,641 [P10796/D2/T1] INFO Umbraco.Core.PluginManager - Hash determined (took 13ms)
2016-05-12 11:01:14,723 [P10796/D2/T1] INFO Umbraco.Core.PluginManager - Starting resolution types of umbraco.interfaces.IApplicationStartupHandler
2016-05-12 11:01:15,161 [P10796/D2/T1] INFO Umbraco.Core.PluginManager - Completed resolution of types of umbraco.interfaces.IApplicationStartupHandler, found 0 (took 438ms)
2016-05-12 11:01:15,179 [P10796/D2/T1] INFO Umbraco.Core.PluginManager - Starting resolution types of Umbraco.Core.PropertyEditors.IPropertyEditorValueConverter
2016-05-12 11:01:15,192 [P10796/D2/T1] INFO Umbraco.Core.PluginManager - Completed resolution of types of Umbraco.Core.PropertyEditors.IPropertyEditorValueConverter, found 0 (took 12ms)
2016-05-12 11:01:15,192 [P10796/D2/T1] INFO Umbraco.Core.PluginManager - Starting resolution types of Umbraco.Core.PropertyEditors.IPropertyValueConverter
2016-05-12 11:01:15,209 [P10796/D2/T1] INFO Umbraco.Core.PluginManager - Completed resolution of types of Umbraco.Core.PropertyEditors.IPropertyValueConverter, found 0 (took 17ms)
2016-05-12 11:01:15,229 [P10796/D2/T1] INFO Umbraco.Core.PluginManager - Starting resolution types of Umbraco.Web.Mvc.SurfaceController
2016-05-12 11:01:15,242 [P10796/D2/T1] INFO Umbraco.Core.PluginManager - Completed resolution of types of Umbraco.Web.Mvc.SurfaceController, found 0 (took 13ms)
2016-05-12 11:01:15,243 [P10796/D2/T1] INFO Umbraco.Core.PluginManager - Starting resolution types of Umbraco.Web.WebApi.UmbracoApiController
2016-05-12 11:01:15,279 [P10796/D2/T1] INFO Umbraco.Core.PluginManager - Completed resolution of types of Umbraco.Web.WebApi.UmbracoApiController, found 0 (took 35ms)
2016-05-12 11:01:15,341 [P10796/D2/T1] INFO Umbraco.Core.PluginManager - Starting resolution types of Umbraco.Core.Media.IThumbnailProvider
2016-05-12 11:01:15,355 [P10796/D2/T1] INFO Umbraco.Core.PluginManager - Completed resolution of types of Umbraco.Core.Media.IThumbnailProvider, found 0 (took 15ms)
2016-05-12 11:01:15,358 [P10796/D2/T1] INFO Umbraco.Core.PluginManager - Starting resolution types of Umbraco.Core.Media.IImageUrlProvider
2016-05-12 11:01:15,374 [P10796/D2/T1] INFO Umbraco.Core.PluginManager - Completed resolution of types of Umbraco.Core.Media.IImageUrlProvider, found 0 (took 16ms)
2016-05-12 11:01:16,466 [P10796/D2/T1] INFO Umbraco.Core.DatabaseContext - CanConnect = True
2016-05-12 11:01:16,681 [P10796/D2/T1] INFO Umbraco.Core.DatabaseContext - CanConnect = True
2016-05-12 11:01:16,726 [P10796/D2/T1] INFO Umbraco.Core.DatabaseContext - CanConnect = True
2016-05-12 11:01:16,739 [P10796/D2/T1] WARN Umbraco.Core.Sync.DatabaseServerMessenger - No last synced Id found, this generally means this is a new server/install. The server will build its caches and indexes, and then adjust its last synced Id to the latest found in the database and maintain cache updates based on that Id.
2016-05-12 11:01:16,757 [P10796/D2/T1] INFO umbraco.content - Load Xml from file...
2016-05-12 11:01:16,757 [P10796/D2/T1] WARN umbraco.content - Failed to load Xml, file does not exist.
2016-05-12 11:01:16,763 [P10796/D2/T1] INFO umbraco.content - Loading content from database...
2016-05-12 11:01:23,366 [P10796/D2/T1] INFO umbraco.content - Loading content from database...
2016-05-12 11:01:27,263 [P10796/D2/T12] INFO umbraco.content - Save Xml to file...
2016-05-12 11:01:27,876 [P10796/D2/T13] INFO umbraco.content - Saved Xml to file.
2016-05-12 11:01:30,619 [P10796/D2/T1] INFO Umbraco.Web.Cache.CacheRefresherEventHandler - Initializing Umbraco internal event handlers for cache refreshing
2016-05-12 11:01:30,636 [P10796/D2/T1] INFO Umbraco.Web.Search.ExamineEvents - Initializing Examine and binding to business logic events
2016-05-12 11:01:30,636 [P10796/D2/T1] INFO Umbraco.Web.Search.ExamineEvents - Adding examine event handlers for index providers: 3
2016-05-12 11:01:30,650 [P10796/D2/T1] INFO Umbraco.Core.CoreBootManager - Umbraco application startup complete (took 16157ms)
2016-05-12 11:01:32,685 [P10796/D2/T1] INFO Umbraco.Core.PluginManager - Starting resolution types of Umbraco.Core.PropertyEditors.IParameterEditor
2016-05-12 11:01:32,710 [P10796/D2/T1] INFO Umbraco.Core.PluginManager - Completed resolution of types of Umbraco.Core.PropertyEditors.IParameterEditor, found 0 (took 25ms)
2016-05-12 11:01:34,462 [P10796/D2/T14] INFO umbraco.content - Save Xml to file...
2016-05-12 11:01:34,995 [P10796/D2/T13] INFO umbraco.content - Saved Xml to file.
2016-05-12 11:01:53,480 [P10796/D2/T13] INFO Umbraco.Core.Sync.ApplicationUrlHelper - ApplicationUrl: http://localhost:53726/umbraco (UmbracoModule request)
2016-05-12 11:02:53,866 [P10796/D2/T17] INFO umbraco.BusinessLogic.Log - Log scrubbed. Removed all items older than 2016-05-11 11:02:53
2016-05-12 11:02:53,903 [P10796/D2/T6] INFO Umbraco.Core.PluginManager - Starting resolution types of Umbraco.Core.Persistence.Mappers.BaseMapper
2016-05-12 11:02:53,926 [P10796/D2/T6] INFO Umbraco.Core.PluginManager - Completed resolution of types of Umbraco.Core.Persistence.Mappers.BaseMapper, found 0 (took 22ms)
2016-05-12 11:03:28,194 [P10796/D2/T13] WARN Umbraco.Web.UmbracoModule - Status code is 404 yet TrySkipIisCustomErrors is false - IIS will take over.
2016-05-12 11:03:32,648 [P10796/D2/T11] WARN Umbraco.Web.UmbracoModule - Status code is 404 yet TrySkipIisCustomErrors is false - IIS will take over.
2016-05-12 11:03:33,648 [P10796/D2/T13] WARN Umbraco.Web.UmbracoModule - Status code is 404 yet TrySkipIisCustomErrors is false - IIS will take over.
2016-05-12 11:03:45,837 [P10796/D2/T11] WARN Umbraco.Web.UmbracoModule - Status code is 404 yet TrySkipIisCustomErrors is false - IIS will take over.
2016-05-12 11:03:46,971 [P10796/D2/T11] WARN Umbraco.Web.UmbracoModule - Status code is 404 yet TrySkipIisCustomErrors is false - IIS will take over.
2016-05-12 11:03:48,536 [P10796/D2/T13] WARN Umbraco.Web.UmbracoModule - Status code is 404 yet TrySkipIisCustomErrors is false - IIS will take over.
2016-05-12 11:03:52,744 [P10796/D2/T24] WARN Umbraco.Web.UmbracoModule - Status code is 404 yet TrySkipIisCustomErrors is false - IIS will take over.
2016-05-12 11:05:18,024 [P10796/D2/T18] WARN Umbraco.Web.UmbracoModule - Status code is 404 yet TrySkipIisCustomErrors is false - IIS will take over.
2016-05-12 11:05:45,536 [P10796/D2/T11] INFO Umbraco.Web.Scheduling.BackgroundTaskRunner - [Umbraco.Web.Scheduling.IBackgroundTask] Terminating
2016-05-12 11:05:45,536 [P10796/D2/T11] INFO Umbraco.Web.Scheduling.BackgroundTaskRunner - [Umbraco.Web.Scheduling.IBackgroundTask] Waiting for tasks to complete
2016-05-12 11:05:45,538 [P10796/D2/T31] INFO Umbraco.Web.Scheduling.BackgroundTaskRunner - [Umbraco.Web.Scheduling.IBackgroundTask] Tasks completed, terminated
2016-05-12 11:05:45,540 [P10796/D2/T11] INFO Umbraco.Web.Scheduling.BackgroundTaskRunner - [ScheduledTasks] Terminating
2016-05-12 11:05:45,540 [P10796/D2/T11] INFO Umbraco.Web.Scheduling.BackgroundTaskRunner - [ScheduledTasks] Waiting for tasks to complete
2016-05-12 11:05:45,540 [P10796/D2/T11] INFO Umbraco.Web.Scheduling.BackgroundTaskRunner - [ScheduledPublishing] Terminating
2016-05-12 11:05:45,540 [P10796/D2/T11] INFO Umbraco.Web.Scheduling.BackgroundTaskRunner - [ScheduledPublishing] Waiting for tasks to complete
2016-05-12 11:05:45,540 [P10796/D2/T11] INFO Umbraco.Web.Scheduling.BackgroundTaskRunner - [LogScrubber] Terminating
2016-05-12 11:05:45,540 [P10796/D2/T11] INFO Umbraco.Web.Scheduling.BackgroundTaskRunner - [LogScrubber] Waiting for tasks to complete
2016-05-12 11:05:45,540 [P10796/D2/T11] INFO Umbraco.Web.Scheduling.BackgroundTaskRunner - [KeepAlive] Terminating
2016-05-12 11:05:45,540 [P10796/D2/T11] INFO Umbraco.Web.Scheduling.BackgroundTaskRunner - [KeepAlive] Waiting for tasks to complete
2016-05-12 11:05:45,540 [P10796/D2/T6] INFO Umbraco.Web.Scheduling.BackgroundTaskRunner - [ScheduledTasks] Tasks completed, terminated
2016-05-12 11:05:45,540 [P10796/D2/T25] INFO Umbraco.Web.Scheduling.BackgroundTaskRunner - [ScheduledPublishing] Tasks completed, terminated
2016-05-12 11:05:45,540 [P10796/D2/T17] INFO Umbraco.Web.Scheduling.BackgroundTaskRunner - [LogScrubber] Tasks completed, terminated
2016-05-12 11:05:45,540 [P10796/D2/T19] INFO Umbraco.Web.Scheduling.BackgroundTaskRunner - [KeepAlive] Tasks completed, terminated
2016-05-12 11:06:15,623 [P10796/D2/T17] INFO Umbraco.Core.UmbracoApplicationBase - Application shutdown. Details: ConfigurationChange
So it is a problem with [PublishedContentRequestEngine] FindPublishedContent, and I only found one similar situation: http://issues.umbraco.org/issue/U4-2844
The solution for their case does not seem to work in my case. Does anyone have any other suggestions?
I have decided to solve my problem by creating one overview node that contains overview nodes, that contains articles. So I have settled with a tree structure to lessen the load and it works reasonably well. I found that 250 articles is a good number to limit the amount of articles in every overview node, but that might change when I add more media content to the articles. I might have problems with performance in the future regardless of the tree structure, I feel the site and CMS is a bit sluggish after adding 10 000+ articles.
That being said, it is still not a great solution. It should be possible to get content from an external database and have that content shown on my site( without importing it into the CMS).
Trouble with performance
Hi,
I am using Umbraco 7.4.3, and I have a performance problem with my site. I have created a startpage, a news overview page and about 5000 articles. I have slow loading times when I visit the site, over a minute loading time. The startpage is fast after the first attempt, but the overview page is still really slow. The news overview page is not interracting with the 5000 childnodes (articles), it does not have any content at all. I do not understand why it is so slow despite no content at all.
*Edit * it is not inside the Umbraco CMS that is slow, it is when i visit my site at localhost/news-overview/
Is there anything I could do to increase the response time, other than cutting down the amount of articles? If not, how many nodes/articles can I have on my site with reasonable response times?
Kind regards
Filip
Hi Filip,
What do you mean by not interacting with the 5000 childnodes. As it's a overview page are you not being links back to every page?
Hi John,
My view page, Article.chtml, has a small razor script with a foreach loop
foreach (var news in CurrentPage.Children(ArticleDocType)) { // create a link to each child node } but it is in a comment. I have some standard @using, @inherit, a layout line and a div tag in my Article.chtml file. Does this clear things up a bit?
Hi
Are you using smart blog package for news section or doing it manually by looping things. smart blog is also a good option for news and blogs. and if your page is loading slow due to images, css and script you can go with gZip compression.
Manish
Hi Manish,
I am not using the smart blog package, although I might start use it now that I know it exists. I was doing a manual loop for every child node of news overview. I had only a small amount of nodes in the begining but I wanted to do a stress test with alot of nodes and content. I have not got alot of CSS styling or scripts on my site and I have not begun uploading images in the articles, yet. I will do that in the future if my current performance problem gets solved.
Hi
I think you are looping all nodes in one time why don't you using pagination and at starting get top 10 or top 15 according to your requirement.
Manish
I made sure that my news overview page does absolutely not loop through anything at this moment. Despite this, it is very slow to load, which is wierd to me. I was going to use pagination since listing thousands of links on one page does not make sense and is cluttering. The only thing I have on my news overview page is this:
CurrentPage.Title and CurrentPage.bodyText only contains a few words: "News Overview" and "List news here:" respectively
Can you please try checking by loading the same page in other browser. Like if you are using fire-fox give it a hit in chrome
Manish
And here are few suggestions
Manish
I ran the site in IE, Firefox and Chrome. It is the same problem in every browser, news overview is slow to load, the startpage is slow the first time, after that it is fast, caching I guess. My hello world page with no template has a load time of about 2 seconds. Regarding SQL profiler, I have no idea how to interpret the data and I can not post anything here, out of privacy principles
Hi
Can you check in chrome network that which thing is taking time to load as i checked here
Is there some external call which is making it time consuming. probabley there is some external call which is casuing this issue. Manish
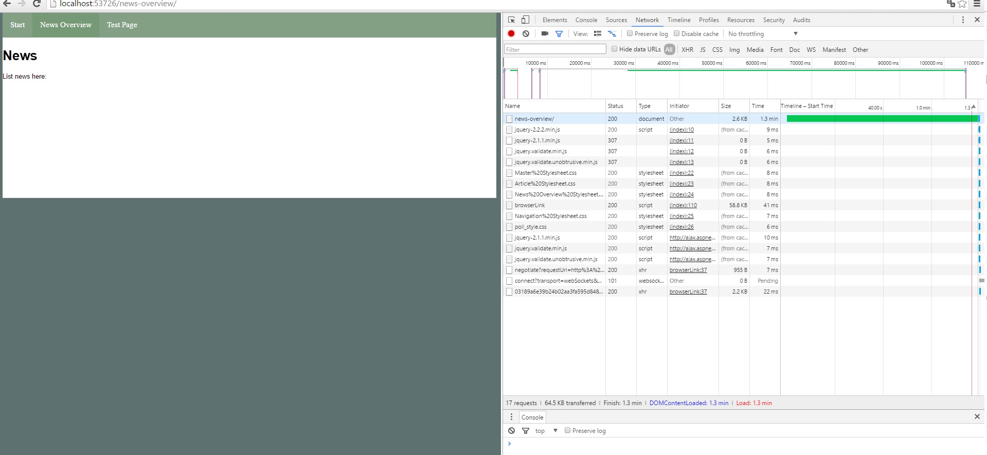
The only thing that stands out is the news overview page as shown here
Can you delete app_data folder and restart IIS and reload page again.
And can you check umbraco log if anything there?
Manish
It is still as slow as before, and the log file does not have anything that stands out to me atleast. Dunno if there is anything relevant here:
I think response from your DB is slow. Can you try debuggin this
which is top of your page that how long it take to response.
Thanks
I cannot set a debug point on that line, I have put some around it instead. however, it is still the same slow load speed.
Hi
Have you tried ?umbdebugshowtrace=true on the page to see which element is causing the slowness?
Here is the result from ?umbdebugshowtrace=true :
So it is a problem with [PublishedContentRequestEngine] FindPublishedContent, and I only found one similar situation: http://issues.umbraco.org/issue/U4-2844
The solution for their case does not seem to work in my case. Does anyone have any other suggestions?
I have decided to solve my problem by creating one overview node that contains overview nodes, that contains articles. So I have settled with a tree structure to lessen the load and it works reasonably well. I found that 250 articles is a good number to limit the amount of articles in every overview node, but that might change when I add more media content to the articles. I might have problems with performance in the future regardless of the tree structure, I feel the site and CMS is a bit sluggish after adding 10 000+ articles.
That being said, it is still not a great solution. It should be possible to get content from an external database and have that content shown on my site( without importing it into the CMS).
is working on a reply...
This forum is in read-only mode while we transition to the new forum.
You can continue this topic on the new forum by tapping the "Continue discussion" link below.